#14 - A Complete Guide to Implement an Adapter on Universal Rabbit Hole
Author: @ironaddicteddog, @wei_sol_, @emersonliuuu
[Updated at 2022.11.24]
Check our Public Beta here
Uiversal Rabbit Hole
The PR of the Genopets Integration
TL; DR
What is Universal Rabbit Hole?
Why is it necessary?
How does it work?
Demonstrate how to implement an adapter
Use Genopets farm as an example
Overview
Motivation
Open up the potential of composability
Develop higher level DeFi strategy without touching the implementation details
Attract more devs to build on top of your protocol
NO NEED to re-invent the wheel (SDK)
Overview of Universal Rabbit Hole
Read part
Navigator
Writhe part
Gateway Program
Gateway Client
Adapter Program
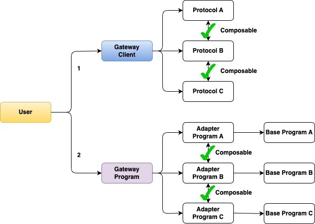
Without URH

Protocols are not composable
User has to deal with new SDK when trying to integrate new protocol
With URH

Protocols are composable
User only has to deal with builder (Gateway client) and Gateway program
Workflow

What is Genopets Staking
Interfaces
Stake
Unstake
Harvest (With lockup period)
Get Started
Follow the offical documentation of Universal Rabbit Hole to get started
References
https://app.dappio.xyz
https://github.com/DappioWonderland/navigator
https://github.com/DappioWonderland/gateway
https://github.com/DappioWonderland/adapter-programs
https://guide.dappio.xyz/the-universal-rabbit-hole
https://github.com/genopets-solana
Last updated